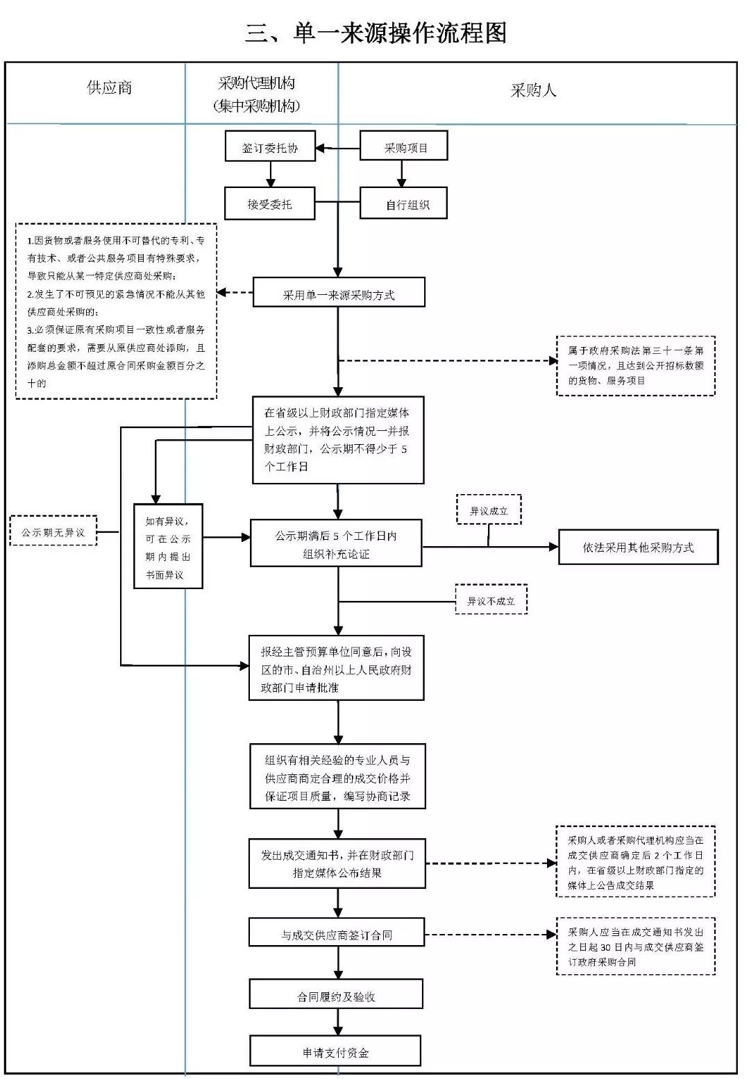
江苏省财政厅政府采购处发布了6张操作流程图,包括公开招标操作流程图、竞争性谈判操作流程图、单一来源操作流程图、邀请招标操作流程图、询价操作流程图、竞争性磋商操作流程图,非常值得学习、借鉴。






以上内容来源于网络收集整理,如有侵权请联系客服